Table of Contents
QoE. Studying Subscriber Behavior
Why operators should study subscribers:
- Minimize churn risk
- Effectively sell additional services
- Create interesting partnerships with third-party services
Let's check with tests:
Test 1. Identifying Subscribers at Risk of Churn
Test 2. Segmenting Subscribers for "Warm" Sales of Operator or Partner Services
- Installing SSG “in break” or “in mirror”
- PC with internet connected through DPI (multiple devices) or real operator traffic (preferred).
Let's start testing. Actions are performed in the SSG graphical interface.
Test 1. Identifying Subscribers at Risk of Churn
- Subscribers with high RTT
- Subscribers with retransmits
- Subscribers searching for competitor offers
SSG offers a range of metrics to quickly identify subscribers with access issues or those considering offers from competitor operators.
1. Measuring Round-Trip Time (RTT)
DPI allows measuring RTT and breaking it down by direction (to the subscriber and from the subscriber), with the ability to further specify by network protocols and devices.
A prolonged high delay “from the subscriber” indicates issues with access to online services such as games, video, or communication. Usually, the delay is caused by the subscriber’s Wi-Fi network, but it could also point to network node overloads. A delay “to the subscriber” indicates unstable resource performance or poor connectivity, possibly uplink problems. Normal RTT is <10 ms, acceptable is up to 100.
Actions:
- Create a sample of subscribers for a specified period

- Export the sample to Excel

- In Excel, you can enrich the database with other metrics, filter out necessary values, discard random statistical outliers, and pass it to technical support for processing
2. Measuring Retransmits (RTO)
In addition to RTT, the retransmit % metric can be used to find problematic subscribers.
If a significant increase in retransmits (usually 4-5%) persists for more than 30 minutes, it indicates service degradation for the subscriber.
Actions:
Export the sample to Excel for processing by technical support.
SSG has tools for regularly exporting RTT and RTO metrics to the operator's CRM.
3. Detecting Interest in Competitors
When a subscriber is dissatisfied with their connection, they begin to explore offers from competitors and may leave even without contacting their operator's technical support. In the SSG DPI stream, you can detect regular visits to competitor websites and measure internet quality.
For example, let's create a filter to track visits to speedtest.com and get a list of subscribers.
Actions:
In our example, the screenshot below shows 5 subscribers visited speedtest.com more than 20 times in 2 hours.
Similar filters can be applied to any host. We recommend creating a list of competitors and setting up continuous monitoring. SSG DPI allows you to set up subscriptions for customer care departments to receive periodic reports on subscribers at risk of churn.
Ask us how to configure complex filters and report sending at sales@vasexperts.com
Test 2. Segmenting Subscribers for "Warm" Sales of Operator or Partner Services
- Creating a segment by host, signature, or user device
- Predefined segments by website categories
Operators often have upsell tasks: high-speed tariffs, interactive TV, video surveillance, security services, etc. SSG DPI allows identifying subscribers who are already using similar services or need relevant offers. Here are some examples of preparing segments:
1. Upgrading Tariff
Collect subscribers who are approaching the speed limits of their tariffs or have many devices at home.
Actions:
- Create a filter and get a list of subscribers using the network with high intensity. Set the filter to >=800000 kbps (which = 80 Mbps)

The obtained list should be exported and matched with billing data to identify those approaching their tariff limits who may experience speed deficiencies. - Another criterion for "hyperactive" subscribers is the number of connected home devices. Create a filter for subscribers with more than 10 devices.

This list can be exported and matched with high-speed lists and tariff limits, and used as a segment for offering powerful home routers.
2. Selling Telephony
Often, the operator offers their own telephony service, which needs to be promoted among subscribers. We collect a segment of subscribers using OTT voice services over the Internet, like Skype. To effectively search, apply the filter for Skype protocol usage.
Actions:
This list can be exported, analyze the frequency of telephony usage, then use it for UpSale clients.
SSG supports searching for all popular voice messengers (WhatsApp, Telegram, etc.). On request, we can search for an app popular in your country.
3. Selling IPTV or Partner Video Service Subscriptions
It’s easier to sell television services to subscribers if we can see their interest in video content and the technical ability to consume it (e.g., having a Smart TV).
Here are some examples of segmentation:
Cheap Alternative
Find out if the subscriber already uses a similar service to make a good targeted offer. Let's consider an example of Netflix users (filter for Netflix).
Actions:
Now that we know all Netflix users, we can create marketing campaigns for them. For example:
- Enter into an agency agreement with Netflix, create a bundle with the operator's services, and sell it to the segment with a benefit for the subscriber.
- Promote a similar service with a lower price within the segment.
- Create a special tariff with prioritization or unlimited traffic for Netflix.
SSG supports searching for popular services (Netflix, YouTube, Facebook_video, etc.). On request, we can search for an app popular in your country.
Active Viewer
A subscriber who frequently watches videos on different services is likely an easy target for offering a new interesting service. Build a segment based on SSG DPI's built-in content categorizer, selecting the "Video and Photo Hosting" category.
Actions:
This segment can be used to highlight active users and work with them.
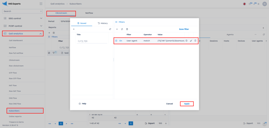
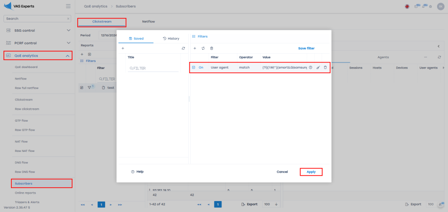
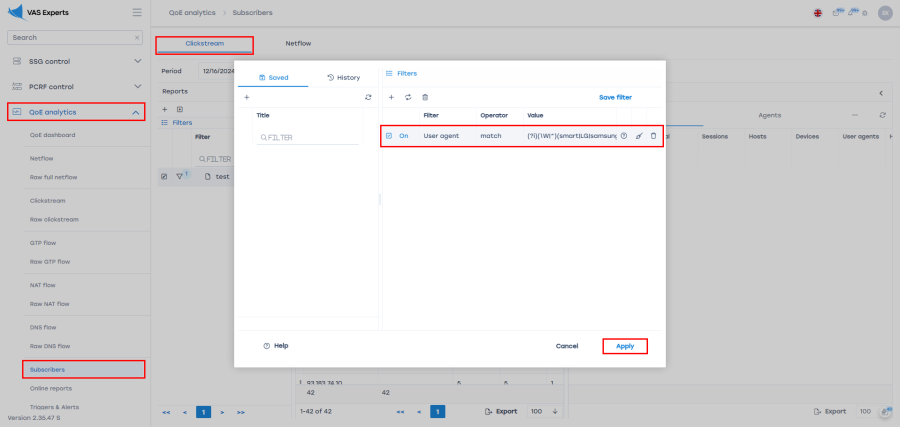
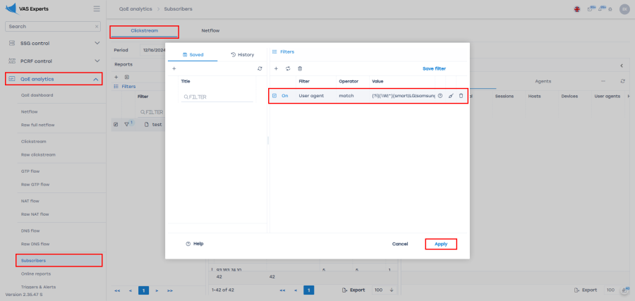
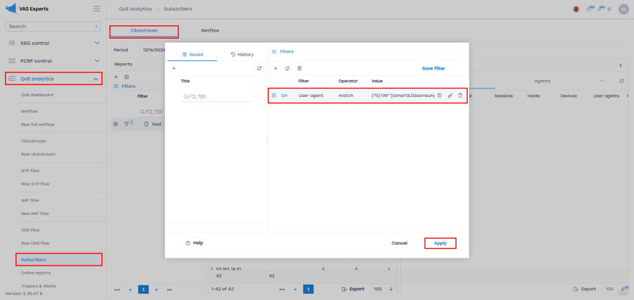
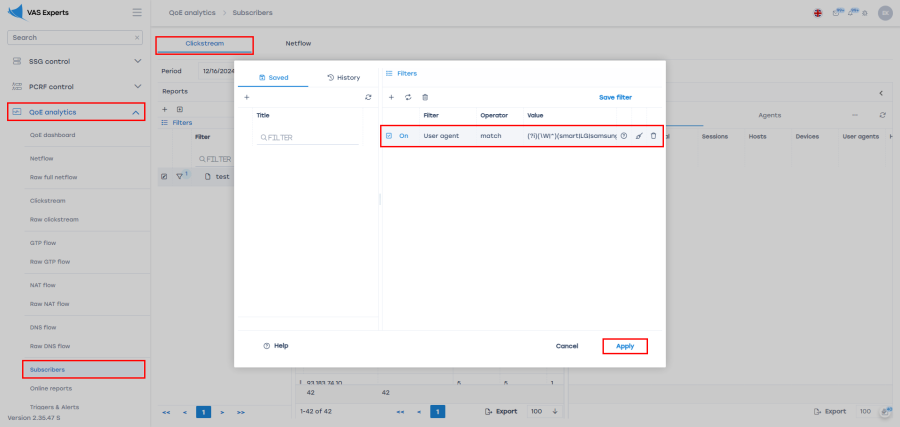
Smart TV Owner
Most users watch video services via apps on Smart TVs. To identify this segment, use a filter for the User Agent.
Actions:
To find the most popular TV manufacturers, we recommend using the phrase for the filter (?i)(\W|^)(smart|LG|samsung)(\W|$)
You can also search for similar segments for other devices - video surveillance, IoT, etc.
4. Partnership with Local Businesses
Operators closely work with their subscribers. In the operator's coverage area, there are always popular local businesses—pizza, stores, car services. Using simple filters in SSG DPI statistics, you can identify overlaps in customer bases and create co-branding marketing campaigns or loyalty programs.
We recommend creating a list of potential partner hosts and setting up continuous monitoring, similar to the list of competitors.
Local businesses receive traffic, and the operator gains loyal customers. Joint promotions can be conducted, for example:
- Pay for 3 months and get a 50% discount on pizza
- If you've been with us for 3 years, get a free car wash.
- Order the "Internet" pizza set and upgrade your tariff speed to 100 Mbps for the next month.
Actions:
Also, SSG can show the operator's offer to the appropriate subscriber through a redirect to a special captive portal. Write to sales@vas.expert, and we’ll tell you how to set this up.
Was this information helpful?