DPI Logs
To go to the section, open the DPI CONTROL menu and click LOGS
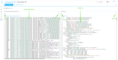
The section looks like the figure below.
The last 1000 log lines are displayed:
- Information messages and errors log
- Statistics log
It is possible to export log files entirely.
Was this information helpful?

